• 首页
  • 关于我们

    公司介绍

    大事记

  • 新闻中心

    公司动态

    媒体报道

    市场活动

  • 产品

    数据计算产品

    • AI算力系列
    • 通用算力系列
    • 风液冷整机柜系列
    • 一体机解决方案系列

    终端产品

    • 商用台式机
    • 商用笔记本

    xcsports数据通信产品

    • 数据中心交换机
    • 园区交换机
    • 无线产品
  • 服务

    服务与支持

    • 服务网点
    • 服务公告
    • 产品停止维护公告

    服务产品

    • 服务产品
    • 服务窗口

    文档

    • 产品文档
    • 知识库
    • 视频中心
    • FAQ

    工具

    • 软件下载

    自助服务

    • 许可申请
    • 故障申报
    • 保修期单条查询
    • 保修期批量查询
    • 备件查询助手
    • 漏洞上报
    • 漏洞公示
    • 产品兼容性查询
  • 生态合作

    ISV软件兼容性

    合作伙伴信息

    分销业务咨询

    总裁信箱

  • 行业应用

    金融

    运营商

    互联网

    能源

    政企

    科教医疗

  • 认证培训

    重点赛事

    • 技能竞赛
    • 第二届xc sports,xc体育数码云端技术大赛

    校企合作

    • 人才培养方案
    • 专业共建服务
    • 课程授权
    • 实训室建设
    • 师资培养与支持

    人才认证

    • 认证项目
    • 认证考试报名
    • 证书查询

    课程培训

    • 认证培训
    • 专题培训
    • ICT技术培训
    • 平台服务
    • 实训项目
    • 培训报名

    认证及报告

    • 温室气体核查
    • 产品碳核查
    • 可持续发展报告
  • 联系我们

    加入我们

    公司通联

登录
  • 新闻中心
  • 公司动态
  • 媒体报道
  • 市场活动

园区网&数据中心网络——大E哥的拿手绝活儿

2022-10-31| 新闻中心
分享至:

前几期我们聊了CS16000系列产品的先进CLOS架构(管理&控制&转发三平面物理分离)、高效&节能&智慧的设计、数据中心&园区网的功能特性。

相信我们已经对它有了深刻的了解,但我们也知道,客户在实际应用中不是简单的使用一台网络设备,而是使用的是网络,也就说客户需要的是由多类产品进行逻辑组合的网络方案,那么今天我们看一下,CS16000系列交换机产品和它的网络兄弟产品可以形成哪些网络方案?

整体上来讲,现在的网络方案大体上分为两种场景方案:园区网网络解决方案和数据中心网络解决方案。CS16000系列交换机是DCN网络交换机产品的扛把子,他还有很多袍泽兄弟,如DCRS/CS/S系列交换机产品、DCWS/WL系列无线产品、DCME系列多业务网关产品、ImCloud系列云产品、DCFW/DCBC/DCWAF/ DCSSA/DCSAS/DCDBAS系列安全产品、DCR系列路由产品、DCSM/DCLM管理类产品…

CS16000系列交换机和这些DCN产品的携手合作,可以共同打造多样的园区网网络解决方案和数据中心各类网络方案,今天简单介绍几个典型场景应用方案。

一、园区网网络解决方案

园区网网络主要应用于政府、企事业、商业、公共场所等大中小型单位组织的上网或内部互通的场景!有如下特征:

· 终端类型数量较多:有线终端包括PC、大屏设备、摄像头、打印机、考勤卡、门禁、各类应用识别终端机等等;无线终端笔记本、手机、PAD、无线大屏、无线打印机等等。终端数量从几百到上万不等。

· 网络业务类型多:用户认证、权限控制(带宽、访问权限)、业务隔离、IPv6应用、可靠性保证、用户安全审计等。

· 技术领域跨越面广:二三层网络协议(如DHCP、vlan、RSTP、链路捆绑、静态&动态路由等)、认证协议(web认证、802.1x)、Radius、ACL、MPLS VPN、IPv6、虚拟化等等。

在园区网网络中,核心交换机至关重要:核心交换机整体网络的转发中心,其功能性能决定了网络的整体网络水平。CS16900系列交换机可以支撑但不限于如下方案:

1、教育行业城域网核心汇聚转发网络解决方案

CS16000系列交换作为教育城域网的交换中心,承担各中心校网络、教育局局域办公网、数据中心的接入和转发,并通过安全出口区与市城域网等外网互通。

· 40G/100G高速网络:CS16000系列交换机支持CLOS架构,支持40G/100G高速转发,能够发挥其高带宽优势,承建百G骨干城域网,承担几十至上百所接入,并能够线速交换。

· 稳定可靠的保障机制:CS16000系列交换机支持虚拟化VSF (Virtual Switch Framework)技术,并实现N*40G/100G虚拟互联,给业务带来高可靠性。

2、大型园区网核心转发网络解决方案

CS16000系列交换机支持CLOS架构,支持40G/100G高速转发,保证校园有线、无线业务线速交换。

支持虚拟化VSF技术,并实现N*40G/100G虚拟互联,给校园业务带来更高的可靠性。

· 集成度高、业务丰富的网络:CS16000系列交换机支持防火墙/AC/POE板卡,可实现内网安全防护、AP控制、AP接入等多业务。

· 灵活调度,按需定制的网络:CS16000具备大容量表项,可支持万人网络;支持弹性调度,可按场景和客户需求实现多种园区网方案,如MPLS VPN、组播等。

3、园区网 IPv6网络解决方案

CS16000系列交换机支持DHCP v6、RIPng、OSPFv3、BGP4+等单播路由协议;支持6to4 Tunnel、configured Tunnel、ISATAP Tunnel、GRE Tunnel等,和DCN其他IPv6网络产品协同组网,支持全面的IPv6解决方案,如:

· IPv6隧道接入方案

· IPv4/IPv6双栈接入方案

· IPv6-only接入方案

· NAT64+DNS64互通方案

· IPv6安全防护方案

· IPv6运维管理方案

二、数据中心网络解决方案

数据中心网络主要应用于对内、对外专业提供网络应用或数据服务的场景!有如下特征:

· 接入类型更加简单:数据中心网络中交换机接入的主要是服务器(支持若干虚机),服务器用过SAN网络连接存储。

· 网络业务更加纯粹:由于数据中心对外提供的是稳定的24小时不间断服务,所以其网络业务目标是网络架构稳定、提供高带宽转发、协助虚机应用和数据高效迁移。

· 技术领域更加专业:鉴于其网络业务,数据中心网络需要更专业的技术支撑,如VxLAN、EVPN、M-LAG、RDMA、VEPA、TRILL、Netconf、Telemetry等等。

数据中心网络物理一般分为两层,核心层和接入层,CS16900具备管理、控制、转发三平面物理分离的架构和出色的功能性能,和DCN CS6580系列数据中心交换机一起,可以完美的打造如下高效稳定的数据中心TOR&EOR VxLAN和Spine-Leaf RDMA网络解决方案。其他方案限于篇幅,不在此处赘述。

1、数据中心TOR&EOR VxLAN网络解决方案

该方案网络设备分为两层TOR(Top Of Rack)和EOR(End Of Rear)交换机。

服务器通过10/25G双上行接入 TOR数据中心交换机(如DCN CS6580/6510系列,TOR交换机虚拟化设置,等同于一台设备);TOR双上行至EOR数据中心交换机(如DCN CS16000系列,EOR交换机进行虚拟化设置,等同于一台设备)。

可在TOR上启用VxLAN二层网关,为服务器虚拟接入提供充足的二层接口;在EOR上启用VxLAN三层网关,实现服务器二层互通,使大量虚机之间横向二层互通成为可能,进而实现了数据迁移。

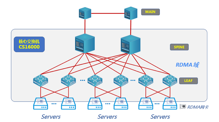
2、数据中心Spine-Leaf RDMA网络解决方案

该方案采用了Spine-Leaf组网架构,任何两点之间只需要经过三跳即可到达。

该方案支持RDMA(Remote Direct Memory Access,远程直接内存访问)中的RoCE(RDMA over Converged Ethernet,无损以太网),服务器需配置相应RDMA网卡。

网络层面支持RoCE v2 ,即Spine交换机(CS16000系列)和Leaf交换机(CS6580系列)支持PFC(Priority-based Flow Control,基于优先级的流量控制)、ECN(Explicit Congestion Notification,显示拥塞通知),可以完美提供RoCE环境,提供无损以太网服务。

结语:

CS16000系列交换机,作为DCN的核心旗舰成熟产品,支持丰富的园区网特性和数据中心特性,从而可以和DCN其他网络产品一起形成丰富、有特色的场景方案,涵盖了数据中心、园区网、教育城域网、专网、业务网等各种网络应用类型。

下一期将会带您一起看一下他的应用情况。

友情链接

  • xc sports,xc体育数码集团
  • DCN

    关于我们

  • 公司介绍
  • 大事记

    新闻中心

  • 公司动态
  • 媒体报道
  • 市场活动

    产品

  • 数据计算产品
  • 终端产品
  • xcsports数据通信产品

    服务

  • 服务与支持
  • 服务产品
  • 文档
  • 工具
  • 自助服务

    生态合作

  • ISV软件兼容性
  • 合作伙伴信息
  • 分销业务咨询
  • 总裁信箱

    行业应用

  • 金融
  • 运营商
  • 互联网
  • 能源
  • 政企
  • 科教医疗

    认证培训

  • 重点赛事
  • 校企合作
  • 人才认证
  • 课程培训
  • 认证及报告

    联系我们

  • 加入我们
  • 公司通联

客户服务热线

7X24小时服务热线

400-775-8258


终端产品24小时服务热线

400-775-8258


公司地址

广州市白云区上下九街4号数码科技广场

E-Mail

www.xcsports.com

隐私政策 | 网络安全与隐私保护      Copyright© xc sports,xc体育中国官方网站   www.xcsports.com
在线客服